[Variable Value Changing] tab


The [Variable Value Changing] tab is used to display the detailed information on graphs displayed in the [Variable Value Changing Chart] tab of the Analysis Chart panel categorized by the following and the configuration can be changed.

 

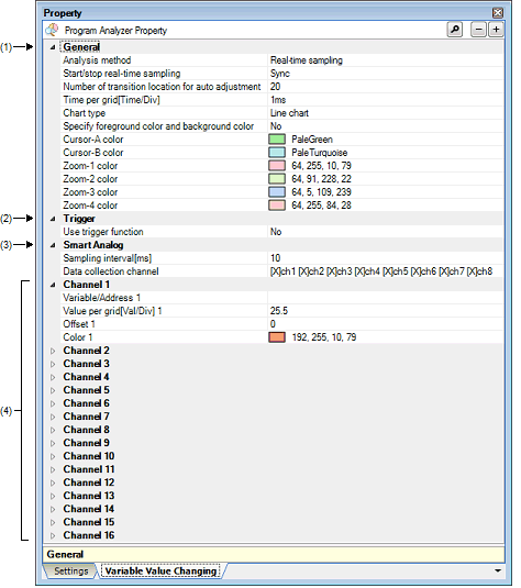
(1) [General]

(2) [Trigger]

(3) [Smart Analog] [E1/E20[RL78]]

(4) [Channel 1 - 16]

Figure A.5

Property Panel: [Variable Value Changing] Tab (Example of Using [E1[RL78]])

[Description of each category]

(1)

[General]

The general information on graphs is displayed and its configuration can be changed.

Analysis method

Select the method for acquiring the graph data (see (2) Specify the method for acquiring the graph data).

Default

Real-time sampling

Modifying

Select from the drop-down list.

Note that changes cannot be made during execution of a program.

Available values

Real-time sampling

Displays graphs based on the data acquired via the RRM function/RAM monitor (pseudo RRM) function of the debug tool.

Note, however, that if the debug tool is set in the Data collection modeNote 1, then the data will be collected using a sampling method for Smart Analog.

Analysis of trace data

Displays graphs based on the trace data acquired via the Trace function of the debug tool.

This does not appear when any one of the following:

-

The debug tool does not support the trace function.

-

The debug tool does not support the trace time tag feature.

-

The debug tool is set in the Data collection modeNote 1.

Load from file

Displays graphs by loading the analysis chart data file (*.mtac) that has been saved.

Analysis chart data file

Specify the analysis chart data file (*.mtac) to restore graphs.

The following placeholders are supported:

%ProjectName% : Replaces itself with the project name.

%MicomToolPath% : Replaces itself with the absolute path of the CS+ install folder.

The reference point of the relative path is the project folder.

This property appears only when the [Analysis method] property is set to [Load from file].

Default

Blank

Modifying

Specify with the Open File dialog box.

The Open File dialog box is opened by clicking the [...] button that appears at right edge in the column when this property is selected (no files can be specified on the Property panel).

Available values

One file (*.mtac)

Start/stop real-time sampling

Select whether the start/stop of the real-time sampling synchronizes to the start/stop of a program execution.

This property appears only when the [Analysis method] property is set to [Real-time sampling].

Default

Sync

Modifying

Select from the drop-down list.

Available values

Sync

Synchronizes to the start/stop of a program execution.

Manual

Does not synchronize to the start/stop of a program execution. It can be controlled via the [Sampling] button on the [Variable Value Changing Chart] tab.

Auto adjustment

Select whether to calculate the optimum values from the obtained graph data and specify them in the [Time per grid[Time/Div]] property and [Value per grid[Val/Div] 1 - 16]/[Offset 1 - 16] properties for the X and Y axes of the graph (see "(c) Setting the display range").

[E1/E20[RL78]]

This property does not appear when the debug tool is set in the Data collection modeNote 1.

Default

Only during program stop

Note that [None] is fixed to this property if the [Analysis method] property is set to [Load from file] or the [Use trigger function] property is set to [Yes].

Modifying

Select from the drop-down list.

Available values

Always

Always adjusts the graph display automatically.

Only during program stop

Automatically adjusts the graph display only when program execution stops.

None

Does not adjust the graph display automatically.

Number of transition location for auto adjustment

Specify the number of value transition points to be displayed in the rendering area when the graph display is automatically adjusted.

This property does not appear when the [Auto adjustment] property is set to [None].

Default

20

Modifying

Directly enter from the keyboard.

Available values

The value in decimal number within the following range.

-

1 to 1000

Time per grid[Time/Div]

Specify the time for each of the 10 units (grid segments) that the grid area is divided into.

This property is enabled only when the [Auto adjustment] property is set to [None].

Default

1ms

Note that the value loaded from the file is set to this property if [Load from file] is specified with the [Analysis method] property.

Modifying

Directly enter from the keyboard.

Available values

Any one of the following (1ns to 10s: in decimal number)Note 2.

-

1 to 10s

-

1 to 10000ms

-

1 to 10000000s

-

1 to 10000000000ns

Chart type

Select the chart type (i.e. the format of lines between transition points).

Default

Depends on the specification of the [Analysis method] property.

-

When [Real-time sampling] is specified
Line chart

-

When [Analysis of trace data] is specified
Step line chart (fixed)

Modifying

Depends on the specification of the [Analysis method] property.

-

When [Real-time sampling] is specified
Select from the drop-down list.

-

When [Analysis of trace data] is specified
Changes not allowed

Available values

Line chart

Displays the graph in a normal line chart.

Step line chart

Displays the graph in a step-plot line chart.

Specify foreground color and background color

Select whether to select the foreground color and background color of the graph.

Default

No

Modifying

Select from the drop-down list.

Available values

Yes

Selects the foreground color and background color of the graph.

No

Does not select the foreground color and background color of the graph (i.e. uses the setting of background color for the [Default] item in the Option dialog box).

Background color

Specify the background colorNote 3 of the graph.

This property appears only when the [Specify foreground color and background color] property is set to [Yes].

Default

The setting of background color for the [Default] item in the Option dialog box.

Modifying

Specify with the color selection combo box or directly enter from the keyboard.

Available values

When directly enter from the keyboard

The value in decimal number/hexadecimal number (prefix "0x" is needed) or the color name (see "About the specification of the color").

Background color(Lost section)

Specify the background colorNote 3 of the graph in a lost section (see "(a) Graph").

This property appears only when the [Specify foreground color and background color] property is set to [Yes].

Default

The setting of background color for the [Lost] item in the Option dialog box.

Modifying

Specify with the color selection combo box or directly enter from the keyboard.

Available values

When directly enter from the keyboard:

The value in decimal number/hexadecimal number (prefix "0x" is needed) or the color name (see "About the specification of the color").

Foreground color

Specify the foreground colorNote 3 of the graph.

This property appears only when the [Specify foreground color and background color] property is set to [Yes].

Default

The setting of font color for the [Default] item in the Option dialog box.

Modifying

Specify with the color selection combo box or directly enter from the keyboard.

Available values

When directly enter from the keyboard:

The value in decimal number/hexadecimal number (prefix "0x" is needed) or the color name (see "About the specification of the color").

Cursor-A -B color

Specify the color of the Cursor-A and Cursor-B.

Default

Cursor-A: PaleGreen

Cursor-B: PaleTurquoise

Modifying

Specify with the color selection combo box or directly enter from the keyboard.

Available values

When directly enter from the keyboard:

The value in decimal number/hexadecimal number (prefix "0x" is needed) or the color name (see "About the specification of the color").

Zoom-1 - 4 color

Specify the color of the Zoom-1 to the Zoom-4.

Default

Zoom-1: 64, 255,10,79

Zoom-2: 64, 91, 228, 22

Zoom-3: 64, 5, 109, 239

Zoom-4: 64, 255, 84, 28

Modifying

Specify with the color selection combo box or directly enter from the keyboard.

Available values

When directly enter from the keyboard:

The value in decimal number/hexadecimal number (prefix "0x" is needed) or the color name (see "About the specification of the color").

Notes 1.

[E1/E20[RL78]]

This feature is supported only when the selected microcontroller incorporates Smart Analog IC.

Notes 2.

If the unit (case insensitive) is omitted, when [Real-time sampling] is selected in the [Analysis method] property, it will be handled as "ms". In other cases, it will be handled as "ns".
When this property is changed, if the value of the [Trigger position] property is greater than "the value of this property x 10", then "the value of this property x 10" is automatically specified to the [Trigger position] property.

Notes 3.

The color specified in this property will also be reflected to the foreground color/background color of the Variable Value Changing Chart (zoomed in) panel.

(2)

[Trigger]

The information on the trigger function is displayed and its configuration can be changed (see "(3) Use the trigger function").

Use trigger function

Select whether to display the graphs by using the trigger function.

Default

No

Modifying

Depends on the specification of the [Analysis method] property.

-

When [Real-time sampling] is specified
Select from the drop-down list.

-

When [Analysis of trace data] or [Load from file] is specified
Changes not allowed

Note that changes cannot be made during execution of a program.

Available values

Yes

Uses the trigger function.

No

Does not use the trigger function.

Trigger mode

Select the trigger mode (the timing at which graphs are updated).

This property appears only when the [Use trigger function] property is set to [Yes].

Default

Auto

Modifying

Select from the drop-down list.

Note that changes cannot be made during execution of a program.

Available values

Auto

Re-renders the graph cyclically. Also clears and re-renders the graph upon receipt of a trigger signal.

Single

Only renders the graph upon the first trigger signal from the start of sampling.

Normal

Only re-renders the graph upon receipt of a trigger signal.

Trigger source

Select the variable (channel) that is the source of a trigger signal.

This property appears only when the [Use trigger function] property is set to [Yes].

Default

ch1

Modifying

Select from the drop-down list.

Note that changes cannot be made during execution of a program.

Available values

Any one of the channels (ch1 to ch16)

Trigger level

Select the trigger level (i.e. the threshold value for determining as a trigger signal).

This property appears only when the [Use trigger function] property is set to [Yes].

Default

0

Modifying

Select from the drop-down list.

Note that changes cannot be made during execution of a program.

Available values

The value in decimal number/hexadecimal number within the following range.

The minimum value of the trigger variable (Trigger source) to The maximum value of the trigger variable (Trigger source)

Values in floating point notation can also be specified.

Direction of trigger edge

Select the direction of the trigger edge.

This property appears only when the [Use trigger function] property is set to [Yes].

Default

Rising

Modifying

Select from the drop-down list.

Note that changes cannot be made during execution of a program.

Available values

Rising

Generates a trigger signal when the value of Trigger source changes from less than Trigger level to greater than or equal to Trigger level.

Falling

Generates a trigger signal when the value of Trigger source changes from greater than Trigger level to less than or equal to Trigger level.

Both

Generates a trigger signal when both Rising and Falling.

Trigger position

Specify the trigger position (i.e. the horizontal position that indicates the location at which a trigger signal has been generated).

This property appears only when the [Use trigger function] property is set to [Yes].

Default

0s

Modifying

Directly enter from the keyboard.

Note that changes cannot be made during execution of a program.

Available values

The value in decimal number within the following rangeNote.

-

0 to "(the value of the [Time per grid[Time/Div]] property) x 10"

Trigger mark color

Specify the color of the trigger marks that indicate trigger level and the trigger position.

This property appears only when the [Use trigger function] property is set to [Yes].

Default

Color Orange

Modifying

Specify with the color selection combo box or directly enter from the keyboard.

Note that changes cannot be made during execution of a program.

Available values

When directly enter from the keyboard:

The value in decimal number/hexadecimal number (prefix "0x" is needed) or the color name (see "About the specification of the color").

Note

If the unit (s, ms, us/s, ns: case insensitive) is omitted, it will be handled as "ms".
If the specified value is greater than "the value of [Time per grid[Time/Div]] x 10", then "the value of [Time per grid[Time/Div]] x 10" is automatically specified to this property.

(3)

[Smart Analog] [E1/E20[RL78]]

The information on the Smart Analog function is displayed and its configuration can be changed.

Caution

This category appears only when the selected microcontroller incorporates Smart Analog IC and the debug tool is set to the Data collection mode.

Sampling interval[ms]

Specify the sampling interval in ms unit to collect the data by using Smart Analog function.

Before the debug tool starts acquiring data in the Data collection mode, the value of the symbol (r_dbg_graph.c#static_e1_waveout_rate) is replaced with the value specified for this property.

Default

10

Modifying

Directly enter from the keyboard.

Note that changes cannot be made during execution of a program.

Available values

0 to 1000 in decimal number

Data collection channel

Select channels to collect the data.

Before the debug tool starts acquiring data in the Data collection mode, the value of the symbol (r_dbg_graph.c#static_e1_waveout_flag) is replaced with the value specified for this property.

Default

All check boxes are not selected

Modifying

Select check boxes from the drop-down list.

Note that changes cannot be made during execution of a program.

Available values

ch1 to ch8 (multiple selections possible)

(4)

[Channel 1 - 16]

The information on the graphing target that is registered in each channel is displayed and its configuration can be changed (see "(1) Register graphing targets").

Caution

If [Load from file] has been specified with the [Analysis method] property, then the values loaded from the file are reflected to the properties in this category and these values cannot be changed.

Variable/Address 1 - 16

Specify the name of a variable or an address expression that is registered as a graphing target (see (1) Register graphing targets).

Note that the values of all properties in this category will be changed to the default value if the value of this property is changed.

[E1/E20[RL78]]

When the debug tool is in the Data collection mode, character strings specified in this property are only displayed as a label for the Variable name check box (they are not handled as a graphing target).

Default

Blank

Modifying

Directly enter from the keyboard.

Note that changes cannot be made during execution of a program.

Available values

Up to 2046 charactersNote 1

Type/Size 1 - 16

Select the type and size of the variable/address to register.

[E1/E20[RL78]]

This property does not appear when the debug tool is in the Data collection mode.

Default

Auto

Modifying

Select from the drop-down list.

Note that changes cannot be made during execution of a program.

Available values

Any one of the following:

-

AutoNote 2

-

signed 1byte(8bits)

-

signed 2bytes(16bits)

-

signed 4bytes(32bits)

-

unsigned 1byte(8bits)

-

unsigned 2bytes(16bits)

-

unsigned 4bytes(32bits)

Value per grid[Val/Div] 1 - 16

Select the value for each of the 10 units (grid segments) that the grid area is divided into.

This property is enabled only when the [Auto adjustment] property is set to [None].

Default

(The maximum value of the variable" - The minimum value of the variable") / 10

Note that the value loaded from the file is set to this property if [Load from file] is specified with the [Analysis method] property.

[E1/E20[RL78]]

When the debug tool is in the Data collection mode: 409.5

Modifying

Select from the drop-down list.

Note that changes cannot be made during execution of a program.

Available values

The value in decimal number/hexadecimal number within the following range:

The minimum positive value of the variable to
(The maximum value of the variable - The minimum value of the variable)

Values in floating point notation can also be specified.

Offset 1 - 16

Specify the offset of the graph.

The graph of the variable value to which this offset value is added is rendered.

This property is enabled only when the [Auto adjustment] property is set to [None].

Default

0

[E1/E20[RL78]]

When the debug tool is in the Data collection mode: -2048

Modifying

Directly enter from the keyboard.

Available values

The value in decimal number within the following range:

The minimum value of the float type (Approx. -3.4028235e+38) to
The maximum value of the float type (Approx. 3.4028235e+38)

Values with decimals can also be specified.

Color 1 - 16

Specify the rendering color of the graph.

Default

Depends on the number (1 - 16)Note 3

Modifying

Specify with the color selection combo box or directly enter from the keyboard.

Available values

When directly enter from the keyboard:

The value in decimal number/hexadecimal number (prefix "0x" is needed) or the color name (see "About the specification of the color").

Notes 1.

The input format is as follows (same as the input format of the Watch panel).
Note the following, however, when registering items.

-

If the variable name of a structure, union, or array is registered, it cannot be graphed. For structures, unions, and arrays, the member name or element must be specified.

-

Immediate addresses are registered with a size of 1 byte.

Input Format

Value to be Acquired

Variable name of C language

Value of C language variable

Variable-expression[Variable-expression]

Element of array

Variable-expression.Member name

Member of structures/unions

Variable-expression->Member name

Member of structures/unions that pointer designates

*Variable-expression

Value of pointer variable

CPU register name

Value of the CPU register

I/O register name [RH850][RX]

I/O register value

SFR register name [RL78]

SFR register value

Label, EQU symbol and immediate address

Values of label, EQU symbol and immediate address

Bit symbol

Bit symbol value

Notes 2.

A judgment is automatically made in order of address expression, register name, IOR/SFR name, variable name by the debug tool. If a address expression is determined, it will be handled as "signed 1byte(8bits)".

Notes 3.

The relationship between channel numbers and colors is as follows:

Number

Color

RGB value in 32 bits

Number

Color

RGB value in 32 bits

1

Red

0xC0FF0A4F

9

Yellowgreen

0xC0BEE02F

2

Green

0xC05BE416

10

Blueviolet

0xC05510FF

3

Blue

0xC0056DFF

11

Pink

0xC0FF97E4

4

Orange

0xC0FF541C

12

Brown

0xC0913A37

5

Lightblue

0xC04FC1FF

13

Ocher

0xC0C68E15

6

Purple

0xC0A932FF

14

Darkgreen

0xC0317F0C

7

Yellow

0xC0FFD91C

15

Darkbrown

0xC060493E

8

Redviolet

0xC0FF30A5

16

Grey

0xC072808E

Remark

About the specification of the color

You can specify one of the following.

Note, however, that if you specify the alpha value indicating transparency, then it is assumed that "255(0xff)" (opaque) was specified.

-

32-bit value (assigning each 8-bit segment, from high to low, to the RGB values)
Example: 0xC0FF0A4F

-

24-bit value (assigning each 8-bit segment, from high to low, to the RGB values)
Example: 0xFF0A4F

-

Four eight-bit values, delimited by commas (assigning values from left to right to RGB)
Example: 192, 255, 10, 79

-

Three eight-bit values, delimited by commas (assigning values from left to right to RGB)
Example: 255, 10, 79

-

Using general English color words (case insensitive)
Example: Blue