The [Variable Value Changing] tab is used to display the detailed information on graphs displayed in the [Variable Value Changing Chart] tab of the Analysis Chart panel categorized by the following and the configuration can be changed.
(3) [Smart Analog] [E1/E20[RL78]]
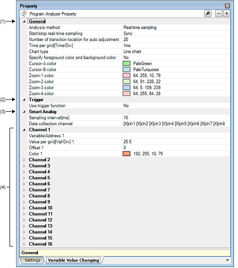
[Description of each category]
The general information on graphs is displayed and its configuration can be changed.
|
Select the method for acquiring the graph data (see “(2) Specify the method for acquiring the graph data“). |
||||
|
Select from the drop-down list. Note that changes cannot be made during execution of a program. |
||||
|
Displays graphs based on the data acquired via the RRM function/RAM monitor (pseudo RRM) function of the debug tool. Note, however, that if the debug tool is set in the Data collection modeNote 1, then the data will be collected using a sampling method for Smart Analog. |
||||
|
Displays graphs based on the trace data acquired via the Trace function of the debug tool. This does not appear when any one of the following:
|
||||
|
Displays graphs by loading the analysis chart data file (*.mtac) that has been saved. |
||||
|
Specify the analysis chart data file (*.mtac) to restore graphs. The following placeholders are supported: %ProjectName% : Replaces itself with the project name. %MicomToolPath% : Replaces itself with the absolute path of the CS+ install folder. The reference point of the relative path is the project folder. This property appears only when the [Analysis method] property is set to [Load from file]. |
||||
|
Specify with the Open File dialog box. The Open File dialog box is opened by clicking the [...] button that appears at right edge in the column when this property is selected (no files can be specified on the Property panel). |
||||
|
Select whether the start/stop of the real-time sampling synchronizes to the start/stop of a program execution. This property appears only when the [Analysis method] property is set to [Real-time sampling]. |
||||
|
Does not synchronize to the start/stop of a program execution. It can be controlled via the [Sampling] button on the [Variable Value Changing Chart] tab. |
||||
|
Select whether to calculate the optimum values from the obtained graph data and specify them in the [Time per grid[Time/Div]] property and [Value per grid[Val/Div] 1 - 16]/[Offset 1 - 16] properties for the X and Y axes of the graph (see "(c) Setting the display range"). This property does not appear when the debug tool is set in the Data collection modeNote 1. |
||||
|
Note that [None] is fixed to this property if the [Analysis method] property is set to [Load from file] or the [Use trigger function] property is set to [Yes]. |
||||
|
Automatically adjusts the graph display only when program execution stops. |
||||
|
Specify the number of value transition points to be displayed in the rendering area when the graph display is automatically adjusted. This property does not appear when the [Auto adjustment] property is set to [None]. |
||||
|
Specify the time for each of the 10 units (grid segments) that the grid area is divided into. This property is enabled only when the [Auto adjustment] property is set to [None]. |
||||
|
Note that the value loaded from the file is set to this property if [Load from file] is specified with the [Analysis method] property. |
||||
|
Any one of the following (1ns to 10s: in decimal number)Note 2. |
||||
|
Select the chart type (i.e. the format of lines between transition points). |
||||
|
Depends on the specification of the [Analysis method] property. |
||||
|
Depends on the specification of the [Analysis method] property. |
||||
|
Select whether to select the foreground color and background color of the graph. |
||||
|
Selects the foreground color and background color of the graph. |
||||
|
Does not select the foreground color and background color of the graph (i.e. uses the setting of background color for the [Default] item in the Option dialog box). |
||||
|
Specify the background colorNote 3 of the graph. This property appears only when the [Specify foreground color and background color] property is set to [Yes]. |
||||
|
The setting of background color for the [Default] item in the Option dialog box. |
||||
|
Specify with the color selection combo box or directly enter from the keyboard. |
||||
|
When directly enter from the keyboard The value in decimal number/hexadecimal number (prefix "0x" is needed) or the color name (see "About the specification of the color"). |
||||
|
Specify the background colorNote 3 of the graph in a lost section (see "(a) Graph"). This property appears only when the [Specify foreground color and background color] property is set to [Yes]. |
||||
|
The setting of background color for the [Lost] item in the Option dialog box. |
||||
|
Specify with the color selection combo box or directly enter from the keyboard. |
||||
|
When directly enter from the keyboard: The value in decimal number/hexadecimal number (prefix "0x" is needed) or the color name (see "About the specification of the color"). |
||||
|
Specify the foreground colorNote 3 of the graph. This property appears only when the [Specify foreground color and background color] property is set to [Yes]. |
||||
|
The setting of font color for the [Default] item in the Option dialog box. |
||||
|
Specify with the color selection combo box or directly enter from the keyboard. |
||||
|
When directly enter from the keyboard: The value in decimal number/hexadecimal number (prefix "0x" is needed) or the color name (see "About the specification of the color"). |
||||
|
Specify with the color selection combo box or directly enter from the keyboard. |
||||
|
When directly enter from the keyboard: The value in decimal number/hexadecimal number (prefix "0x" is needed) or the color name (see "About the specification of the color"). |
||||
|
Specify with the color selection combo box or directly enter from the keyboard. |
||||
|
When directly enter from the keyboard: The value in decimal number/hexadecimal number (prefix "0x" is needed) or the color name (see "About the specification of the color"). |
||||
[E1/E20[RL78]] |
If the unit (case insensitive) is omitted, when [Real-time sampling] is selected in the [Analysis method] property, it will be handled as "ms". In other cases, it will be handled as "ns". |
The color specified in this property will also be reflected to the foreground color/background color of the Variable Value Changing Chart (zoomed in) panel. |
The information on the trigger function is displayed and its configuration can be changed (see "(3) Use the trigger function").
|
Select whether to display the graphs by using the trigger function. |
|||||
|
Depends on the specification of the [Analysis method] property. Note that changes cannot be made during execution of a program. |
|||||
|
Select the trigger mode (the timing at which graphs are updated). This property appears only when the [Use trigger function] property is set to [Yes]. |
|||||
|
Select from the drop-down list. Note that changes cannot be made during execution of a program. |
|||||
|
Re-renders the graph cyclically. Also clears and re-renders the graph upon receipt of a trigger signal. |
|||||
|
Only renders the graph upon the first trigger signal from the start of sampling. |
|||||
|
Select the variable (channel) that is the source of a trigger signal. This property appears only when the [Use trigger function] property is set to [Yes]. |
|||||
|
Select from the drop-down list. Note that changes cannot be made during execution of a program. |
|||||
|
Select the trigger level (i.e. the threshold value for determining as a trigger signal). This property appears only when the [Use trigger function] property is set to [Yes]. |
|||||
|
Select from the drop-down list. Note that changes cannot be made during execution of a program. |
|||||
|
The value in decimal number/hexadecimal number within the following range. “The minimum value of the trigger variable (Trigger source)“ to “The maximum value of the trigger variable (Trigger source)“ |
|||||
|
Select the direction of the trigger edge. This property appears only when the [Use trigger function] property is set to [Yes]. |
|||||
|
Select from the drop-down list. Note that changes cannot be made during execution of a program. |
|||||
|
Generates a trigger signal when the value of Trigger source changes from less than Trigger level to greater than or equal to Trigger level. |
|||||
|
Generates a trigger signal when the value of Trigger source changes from greater than Trigger level to less than or equal to Trigger level. |
|||||
|
Generates a trigger signal when both “Rising“ and “Falling“. |
|||||
|
Specify the trigger position (i.e. the horizontal position that indicates the location at which a trigger signal has been generated). This property appears only when the [Use trigger function] property is set to [Yes]. |
|||||
|
Directly enter from the keyboard. Note that changes cannot be made during execution of a program. |
|||||
|
The value in decimal number within the following rangeNote.
|
|||||
|
Specify the color of the trigger marks that indicate trigger level and the trigger position. This property appears only when the [Use trigger function] property is set to [Yes]. |
|||||
|
Specify with the color selection combo box or directly enter from the keyboard. Note that changes cannot be made during execution of a program. |
|||||
|
When directly enter from the keyboard: The value in decimal number/hexadecimal number (prefix "0x" is needed) or the color name (see "About the specification of the color"). |
|||||
If the unit (s, ms, us/μs, ns: case insensitive) is omitted, it will be handled as "ms". |
The information on the Smart Analog function is displayed and its configuration can be changed.
This category appears only when the selected microcontroller incorporates Smart Analog IC and the debug tool is set to the Data collection mode. |
|
Specify the sampling interval in ms unit to collect the data by using Smart Analog function. Before the debug tool starts acquiring data in the Data collection mode, the value of the symbol (r_dbg_graph.c#static_e1_waveout_rate) is replaced with the value specified for this property. |
||||
|
Directly enter from the keyboard. Note that changes cannot be made during execution of a program. |
||||
|
Select channels to collect the data. Before the debug tool starts acquiring data in the Data collection mode, the value of the symbol (r_dbg_graph.c#static_e1_waveout_flag) is replaced with the value specified for this property. |
||||
|
Select check boxes from the drop-down list. Note that changes cannot be made during execution of a program. |
||||
The information on the graphing target that is registered in each channel is displayed and its configuration can be changed (see "(1) Register graphing targets").
If [Load from file] has been specified with the [Analysis method] property, then the values loaded from the file are reflected to the properties in this category and these values cannot be changed. |
|
Specify the name of a variable or an address expression that is registered as a graphing target (see “(1) Register graphing targets“). Note that the values of all properties in this category will be changed to the default value if the value of this property is changed. When the debug tool is in the Data collection mode, character strings specified in this property are only displayed as a label for the Variable name check box (they are not handled as a graphing target). |
||||
|
Directly enter from the keyboard. Note that changes cannot be made during execution of a program. |
||||
|
Select the type and size of the variable/address to register. This property does not appear when the debug tool is in the Data collection mode. |
||||
|
Select from the drop-down list. Note that changes cannot be made during execution of a program. |
||||
|
Select the value for each of the 10 units (grid segments) that the grid area is divided into. This property is enabled only when the [Auto adjustment] property is set to [None]. |
||||
|
(“The maximum value of the variable" - “The minimum value of the variable") / 10 Note that the value loaded from the file is set to this property if [Load from file] is specified with the [Analysis method] property. When the debug tool is in the Data collection mode: 409.5 |
||||
|
Select from the drop-down list. Note that changes cannot be made during execution of a program. |
||||
|
The value in decimal number/hexadecimal number within the following range:
“The minimum positive value of the variable“ to |
||||
|
Specify the offset of the graph. The graph of the variable value to which this offset value is added is rendered. This property is enabled only when the [Auto adjustment] property is set to [None]. |
||||
|
When the debug tool is in the Data collection mode: -2048 |
||||
|
The value in decimal number within the following range:
“The minimum value of the float type (Approx. -3.4028235e+38)“ to |
||||
|
Specify with the color selection combo box or directly enter from the keyboard. |
||||
|
When directly enter from the keyboard: The value in decimal number/hexadecimal number (prefix "0x" is needed) or the color name (see "About the specification of the color"). |
||||
The input format is as follows (same as the input format of the Watch panel). |
If the variable name of a structure, union, or array is registered, it cannot be graphed. For structures, unions, and arrays, the member name or element must be specified. |
A judgment is automatically made in order of address expression, register name, IOR/SFR name, variable name by the debug tool. If a address expression is determined, it will be handled as "signed 1byte(8bits)". |
You can specify one of the following.
Note, however, that if you specify the alpha value indicating transparency, then it is assumed that "255(0xff)" (opaque) was specified.
32-bit value (assigning each 8-bit segment, from high to low, to the αRGB values) |
Four eight-bit values, delimited by commas (assigning values from left to right to αRGB) |
Three eight-bit values, delimited by commas (assigning values from left to right to RGB) |