Manipulating Windows
![]()

In CS+, you can customize the windows at will. This section describes the configuration of windows and window customization functions such as "automatic hiding", "floating" and "docking".
1. Configuration of windows
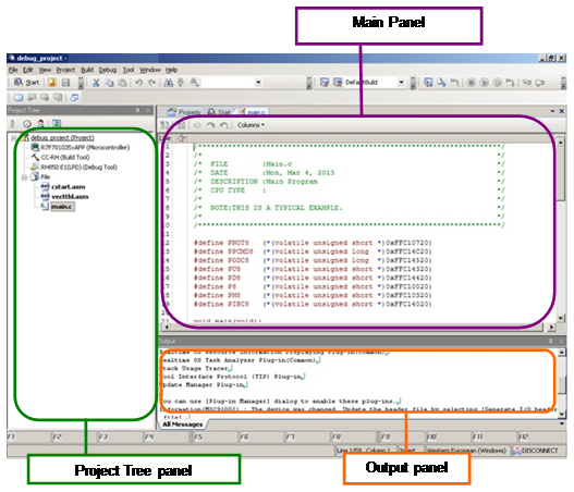
The following figure shows the configuration of windows of CS+.


Project Tree panel : Following are the functions of CS+ corresponding to the flow of system development.
Main panel : Displays the panel (Device Top View panel, Code Generator panel, etc.) corresponding to the function selected in the Project Tree.
Output panel : Displays the output results.